Polyspace Bug Finder

MAJOR UPDATE

 

Polyspace Bug Finder

Identify software bugs and coding rule violations using static analysis

Video length is 2:05
A screenshot of Polyspace Bug Finder shows a list of detected defects, including concurrency and numerical defects, alongside highlighted source code and detailed findings for division by zero.

Find Bugs and Vulnerabilities

Detect more than 350 C/C++ defects—including security, memory, numerical, and concurrency defects—using static analysis. Extend built-in checkers with your own. Identify root causes of complex bugs with debugger-like views, event traces, and call graphs.

A screenshot shows the Polyspace Bug Finder interface for selecting coding standards such as MISRA, CERT, and AUTOSAR to enforce compliance during code analysis.

Comply with Coding Standards

Check compliance with MISRA C:2023, MISRA C++:2023, AUTOSAR C++14, CERT C/C++, CWE, and ISO/IEC TS 17961. Create custom coding standards to enforce team-specific rules.

A screenshot shows Polyspace Bug Finder identifying a security vulnerability in C/C++ code and highlighting the defect location and details for remediation.

Static Application Security Testing

Detect security weaknesses and identify the chain of events leading to the vulnerability. Enforce secure coding guidance with CERT C/C++, CWE, and ISO/IEC TS 17961 checks.

Seven industry safety and security standards are supported.

Certification Support

Create artifacts needed to complete the certification process for industry safety and security standards, such as IEC 61508, ISO 26262, ISO/SAE 21434, or DO-178C, up to the highest functional safety or security levels. Justify deviations and generate comprehensive analysis reports.

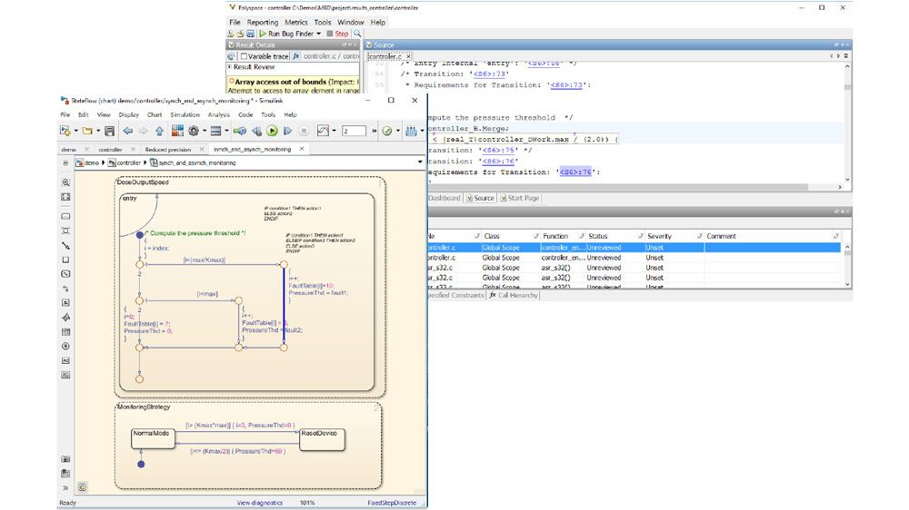
Tracing code from the source to Simulink or Stateflow.

Simulink Integration

Analyze code generated by Embedded Coder or dSpace TargetLink® and trace findings back to Simulink blocks or Stateflow charts. Launch analyses from Simulink for streamlined setup and traceability.

A screenshot of Polyspace Bug Finder displays code metrics and detailed project, file, and function metrics, such as cyclomatic complexity and comment density.

Measure Code Metrics

Compute cyclomatic complexity and other metrics to improve the maintainability and testability of C/C++ code. Enforce code metric thresholds using Polyspace checkers.

A screenshot of Polyspace Bug Finder shows project overview metrics, defect counts, coding standards compliance, and detailed MISRA C:2023 rule violations with progress tracking for files and functions.

Monitor Project Quality

Monitor project quality with project-level dashboards, including cards and charts for defects, coding rules, and code metrics. Drill down from the project level to individual files to focus on specific code analysis results.

Analyze Code Using Run-Time Behavior

Automatically create a Polyspace configuration from your build; set compiler, target, and RTOS options; and model interrupts, threads, and tasks to detect concurrency defects, including data races and deadlocks.

A screenshot of the Polyspace platform application interface shows navigation options and integrated tools for managing code analysis and testing workflows.

Unify Static Analysis and Dynamic Testing

Manage static analysis (with Polyspace Bug Finder and Polyspace Code Prover) and testing (with Polyspace Test)—including project configuration, execution, and review—in one interface. Combine testing and code-analysis workflows to identify unreliable tests, justify unreachable code branches, or support complex code coverage requirements.

“With Polyspace, we can ensure software security and quality by identifying and fixing critical run-time errors before every code merge.”

Polyspace Product Family

Polyspace products make critical code safe and secure by testing and monitoring software quality throughout the development lifecycle.

Polyspace Access

Identify coding defects, review static analysis results, and monitor software quality metrics.

Polyspace Copilot

AI assistant optimized for Polyspace.

Polyspace Test

Develop, manage, and execute tests for C and C++ code in embedded systems.

Polyspace as You Code

Identify coding standard violations and software vulnerabilities from your IDE.

Polyspace Bug Finder

Check coding rules, security standards, and code metrics, and find bugs.

Polyspace Code Prover Server

Continuously and exhaustively verify critical C and C++ code statements into CI pipelines.  

Polyspace Bug Finder Server

Identify software defects and enforce coding rules in your CI pipelines.

Polyspace Client for Ada

Exhaustively verify critical Ada statements units using formal methods.

Polyspace Code Prover

Exhaustively verify the most critical C and C++ statements using formal methods.

Polyspace Server for Ada

Continuously and exhaustively verify critical Ada code statements into CI pipelines.

Interested in Polyspace Bug Finder?