MATLAB and Simulink for Computational Biology

Analyze, visualize, and model biological data and systems

Computational biologists use MathWorks products to understand and predict biological behavior using data analysis and mathematical modeling.

MathWorks products provide a single, integrated environment to support pharmacokinetics (PK), bioinformatics, systems biology, bioimage processing, and biostatistics.

You can use MathWorks computational biology products to:

  • Import, analyze, and model data, and share results
  • Automate workflow elements
  • Customize algorithms and tools critical to developing innovative methods for working with unexplored research areas
  • Leverage proven, commercially supported algorithms and tools

“Researchers are typically interested in results, not programming. MATLAB enables us to think at a higher level of abstraction and spend less time developing, debugging, testing, and creating graphs. As a result, we get research results much faster.”

Data Analysis for Computational Biology

By providing an integrated environment for computational biology, MathWorks products eliminate the need to work with separate, incompatible tools for import, analysis, and results sharing. You can:

  • Perform a spectrum of analyses including nonlinear mixed-effects, sequence, microarray, phylogenetic tree, mass spectrometry, and gene ontology
  • Import data from multiple sources, such as databases, file formats, or hardware
  • Share results with automatically generated HTML reports, data visualizations, or stand-alone tools
  • Parallelize data analysis to decrease computation time
  • Automate analyses to implement batch processing of contiguous processes
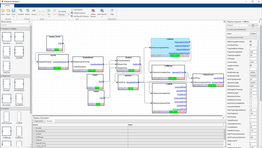
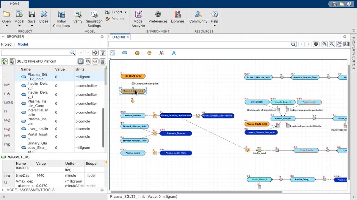
Simbiology

Mathematical Modeling for Computational Biology

MathWorks products provide a unified environment for various types of modeling, such as pharmacokinetics (PK) and systems biology. The integrated environment allows you to create and analyze a model to predict and study characteristics of your biological system. Graphical and programmatic modeling tools in SimBiology enable you to:

  • Analyze and visualize external data, identify a PK model from the PK Wizard, and fit your model to the external data
  • Implement a reaction network to study the dynamics of a system
  • Combine models such as PK with a biochemical network
  • Share results with an automatically generated report