Bioinformatics Toolbox

 

Bioinformatics Toolbox

Read, analyze, and visualize genomic and proteomic data

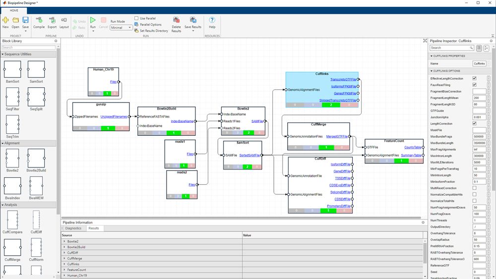
The editor for the Biopipeline designer app shows some of the built-in blocks such as the “Bowtie2” block. The Pipeline Inspector is open on the right with editable option fields for the highlighted block.
The editor for the Biopipeline designer app shows some of the built-in blocks such as the “Bowtie2” block. The Pipeline Inspector is open on the right with editable option fields for the highlighted block.

Build Bioinformatics Pipelines

With the Biopipeline Designer app you can interactively build and run end-to-end bioinformatics pipelines, locally or in the cloud. Build a pipeline with built-in blocks that integrate proven NGS libraries or custom blocks to extend analyses with community tools for each step in the process. Run pipelines in parallel (using Parallel Computing Toolbox) and in batch mode.

The Genomics Viewer app is shown displaying a set of genomic data.

Next Generation Sequencing (NGS)

The toolbox provides algorithms and visualization techniques for NGS. For example, you can preprocess reads, map them to a reference genome, and perform statistical analyses, such as differential expression analysis from RNA-Seq data or ChIP-Seq data analysis.

The  Sequence Alignment app displaying two sequences and the consensus between the two.

Sequence Analysis

Apply sequence analysis methods, including pairwise sequence, sequence profile, and multiple sequence alignment. Manipulate and evaluate sequences to gain a deeper understanding of your data. Perform BLAST searches against known sequences in online or local databases.

A line graph comparing “Mass/Charge” to “Ion Intensity.” Averages for a Control Group and an Ovarian Cancer Group are plotted along with significant features.

Mass Spectrometry Data Analysis

Bioinformatics Toolbox enables the analysis of SELDI, MALDI, LC/MS, and GC/MS data. You can smooth, align, and normalize spectra and use classification, statistical, and machine learning techniques to create classifiers and identify potential biomarkers.

A phylogenetic tree with approximately 30 branches. Each node on the tree has a corresponding label on the right.

Phylogenetic Tree Analysis

Construct phylogenetic trees using hierarchical linkage with a variety of techniques, including neighbor joining, single and complete linkage, and Unweighted Pair Group Method Average (UPGMA).

A Biopipeline Designer project diagram highlighting the FasterqDump block to download sequence read data in the FASTQ or FASTA format from the SRA.

Reading Genomic and Proteomic Data

You can read data from common file formats such as SAM, BAM, FASTA, FASTQ, GTF, and GFF and from online databases such as NCBI Gene Expression Omnibus, GenBank®, and the Sequence Read Archive. You can use specialized data containers for data too large to fit in memory.

A MATLAB workflow showing machine learning in use to train a model. The results from the trained model are compared to the validation data in a confusion matrix chart.

Statistical and Machine Learning Algorithms

Bioinformatics Toolbox provides functions that build on the Statistics and Machine Learning Toolbox, which offers interactive tools for feature selection, classification, regression, mapping, and displaying hierarchy plots and pathways.

A figure pane showing a volcano plot of microarray data. Below the plot are text fields to update the “p-value” and “fold change.” Current “Up Regulated” and “Down Regulated” genes and their associated p-values are shown on the right.

Microarray Data Analysis

­Normalize microarray data using a variety of methods. Identify differentially expressed genes and perform enrichment analysis of expression results using gene ontology. Visualize gene and protein-protein interaction networks using graph theory algorithms.

A workflow diagram showing how a computer running MATLAB can be used with MATLAB Compiler and MATLAB Compiler SDK to deploy web apps, APIs, and more.

Deploying and Sharing Apps

Turn your data analysis program into a customized software application. Build custom user interfaces; integrate with existing C, C++, and Java™ applications; and deploy standalone apps.

"MATLAB enables young biologists to learn enough programming and math without being afraid of the code. They can write in MATLAB as if it were English."

Try Bioinformatics Toolbox for free

Discover the possibilities today.


Ready to Buy?

Get pricing information and explore related products.

Are You a Student?

Your school may already provide access to MATLAB, Simulink, and add-on products through a campus-wide license.