Link and Trace Requirements for Activity Diagram
Requirements are a collection of statements describing the desired behavior and characteristics of a system. Requirements help ensure system design integrity and should be achievable, verifiable, unambiguous, and consistent with each other. Each level of design should have appropriate requirements. You can link requirements to elements of your activity diagrams to ensure traceability and verify that the behavior of the system aligns with the specified needs. A Requirements Toolbox™ license is required to link, trace, and manage requirements in System Composer™.
This topic shows how to work with requirements within an activity diagram. The example shows a functional flow diagram for modeling a mobile robot architecture that travels between a randomized starting point and destination.
Open Model
Open the example.
openExample('systemcomposer/OpenActivityDiagramForRobotExample');Open the project.
openProject("scMobileRobotExample");For more information on this example, see Author a Simple Activity Diagram.
Link Requirements to Activity Diagram Elements
To view requirements, navigate to Apps > Requirements Manager.
To link a requirement, select the component Plan Path. Then, in the
Requirements Manager (Requirements Toolbox),
right-click the requirement Transportation and select
Link from. You can also link a requirement using Requirements Editor (Requirements Toolbox). For more
information, see Link and Trace Requirements.

The
badge on a component indicates that it is linked to a
requirement. Click this badge to show or hide requirements on the activity diagram
canvas.

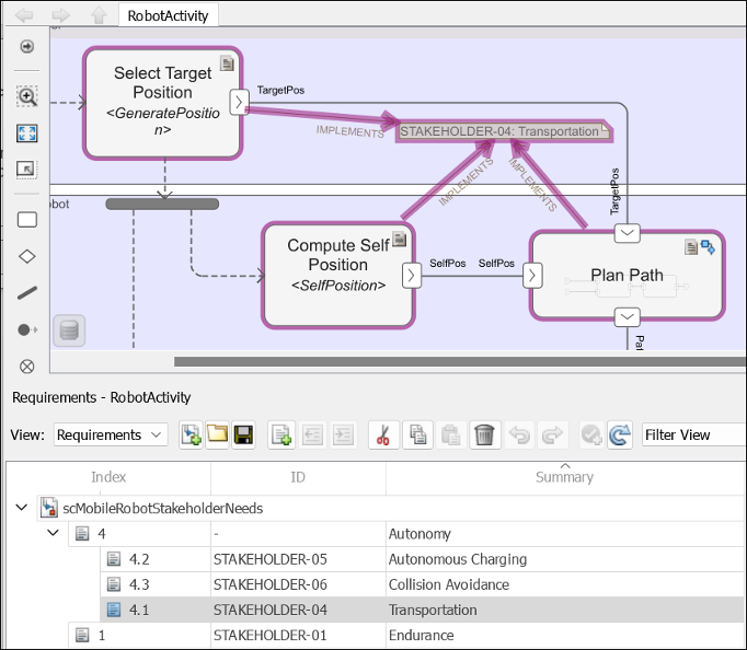
Trace Requirements
When you click an element in the Requirements Perspective, the software highlights linked requirements. Conversely, when you click a requirement, the software shows linked elements.
In the RobotActivity example, the Select Target
Position, Compute Self Position, and Plan
Path action nodes implement the stakeholder requirement of
Transportation. When you click a requirement, this information is
also available in the Property Inspector.

You can visualize traceability of requirements and their relationships using a traceability diagram. For more information, see Visualize Links with Traceability Diagrams (Requirements Toolbox).
See Also
Functions
Tools
Blocks
- Initial Node | Action Node | Pin | Parameter Node | Decision or Merge Node | Join or Fork Node | Flow Final Node | Activity Final Node