技术文章

MathWorks工具在基于模型系统工程MBSE中的应用

作者 : 宋胜凯、MathWorks


从上一篇文章:基于模型的系统工程系列之基础篇中我们可以看到,系统工程的活动种类比较多,包括了技术过程的相关活动、技术管理过程相关的活动,以及项目使能过程相关的活动。这些活动的概念和内容我们已经有了基本的了解,接下来我们看一看,怎样使用MathWorks提供的工具链执行这些活动。

大家知道,MathWorks在2019年推出了一个面向系统工程应用的工具——System Composer,从2019a版本发展到今天的2020b版本,经过多个版本的迭代,功能更加完备,和MATLAB and Simulink的其他工具集成的越来越好,正在得到越来越多系统工程师的关注和使用。但在这里有必要强调一下,正如前面所说,系统工程涉及的工程活动非常多,这些工程活动的实施不仅需要System Composer,还需要MATLAB和Simulink以及其他Tooblox/Blockset的支持。总体来说,System Composer在系统层面的描述能力、MATLAB提供的分析能力以及Simulink提供的系统级建模仿真能力,让使用MathWorks的工具链开展的系统工程活动,在“定性”和“定量”方面均有更好的工具基础。

下面我们通过一个实例来看一看,采用MathWorks提供的工具链怎么开展系统工程的各项活动。

假设我们接收到的任务是开发一个实时跟踪绿色球的系统。

任务/目标定义 和 需求工程

首先,基于这个任务定义,我们需要细化这项任务需求,比如回答下列问题:

  • 目标球的材质是什么?
  • 目标球有多大?
  • 目标球向几方向运动?
  • 目标球是在水下,天空,户外还是户内?
  • 需要系统以多快的速度追踪到这个球?

这时,我们使用Simulink Requirements来定义和管理这些细化的需求。这里我们将需求大致细化为两类,一类是目标球属性的需求(待设计的系统的外部约束),第二类是系统本身特性的需求。

每一类都尽量细化为可定量描述的条目,比如对系统本身的需求描述:

  • 支持持续追踪的时长大于等于4分钟;
  • 所设计系统在尺寸上,能够容纳于可登机的标准行李箱内。

在这一阶段,我们通常基于经验和行业知识对涉众需求进行归纳和梳理,初步形成专业化语言表达的系统层面的工程需求。很多时候,我们是凭借专家系统的监督和评审来保证系统需求分解的质量,而在设计复杂系统时,系统涌现性凸显,要想达到如ARP4754所提出的系统需求一致性和完整性要求,还需要在架构设计和详细设计等环节,逐步对各条需求进行综合分析和论证(包括:任务/目标定义阶段,MATLAB and Simulink环境下,构建可仿真的系统级模型,逐条根据需求构建运行场景开展仿真),才能进一步保障系统需求分解的质量。

系统架构

下面我们根据需求使用模型来对这个系统进行设计和描述。

  • 整个系统在架构上由三个部分组成:位于地面的控制终端、飞行器(追踪目标)以及目标;
  • 控制终端和飞行器间的接口定义为GCSCmds;
  • 通过使用构造型为飞行器和目标定义一些关键属性(基于这些属性可以进一步开展一系列的分析)。

同时,建立清晰的需求和架构模型之间的关联,这也是很多Safety-Critical系统设计的时候,相关最佳实践和规范所提倡和要求的。

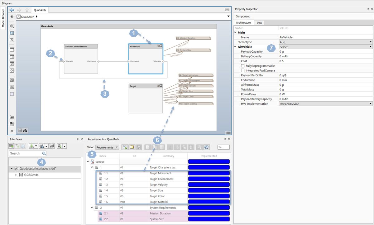
如上图所示,我们基本完成初步的架构设计:其中,使用方框图(1)表示SoS(System of Systems,此处指我们待设计的复杂系统)的组成部分(系统/目标),Port(2)表示端口(物理属性),而(4)中的数据结构表示端口(2)关联的接口定义(信息属性),线(3)表示SoS组成部分之间的“关系”,需求窗口(5)显示了开始系统建模的输入,即前面定义的需求,而(6)展示了这些需求和SoS组成部分之间的联系,每一个方框图(1),即每一个SoS组成部分都具有的属性信息,我们通过(7)中的构造型来表示。

至此,我们使用MATLAB and Simulink实现了如下图颜色部分所示的三个关键部分:SoS需求定义,架构设计(System Architecture,SA),以及架构和需求的关联(追溯)。

技术分析

我们知道系统工程一个核心任务是确定"做什么",即在工程域对涉众需求进行完整且一致的描述,从而为下一步的设计和实现提供有效的输入。

确认(Validation),是我们保证这种完整性和一致性的主要活动。正如ARP4754中所阐述的,确认的方法可以包括

追溯(Traceability),分析(Analysis),建模(Modeling),测试(Test),引用/类比(Similarity)以及工程评审(Engineering Review)。

追溯和建模的活动从前面的描述中我们基本已经看到其涵盖的内容,而测试、引用/类比(即基于其他工程的工程经验进行评估)、工程评审是我们当前比较常用的手段,在此我们看一下,在MATLAB工具具有的数据科学能力的基础上,我们在“分析”方面还能做哪些事情。

我们以分析机身为例看看怎么开展技术分析(Technical Analysis,TA)。

在这个示例中,假设我们已经确定是要在室内追踪一个泡沫球,当前设计的追踪装置是一个小型的、无人的飞行器,在这种约束下,我们发现货架(COTS)的可选飞行器类型是四旋翼飞行器。

进一步,经过调研,我们发现三种类型的飞行器可能满足我们的初步需求。我们通过图形化的方式,在模型中定义这三种飞行器,并通过构造型对这三种类型的飞行器进行特征描述,包括载荷容量、成本以及可编程的能力。那么接下来,我们就要采用技术分析的手段,来看一下那种机身更符合当前的涉众需求。这时,我们使用“载荷成本”这个指标做为评价标准:

载荷成本 = 成本/载荷重量 * 可编程性;(具体的评价标准在工程实践中往往要进行科学的设计)

当我们把诸如载荷重量、成本支出以及可编程性等数据与前面提到的构造型建立联系后,即可开展这项成本分析。

从定量的分析结果上看,Crazepony Mini和Crazyfile 2.0两款具有可编程性(2),而Crazepony Mini具有更低的成本(1)(每载荷重量下的成本)——90。

这样,基于这些量化的分析,我们可以比价科学的确定采用Crazepony Mini的机身设计方案。

随着系统复杂度的增加,我们需要评估和权衡的指标会变得越来越多,需要开展的技术分析也相应增多,而这些多样化、多角度的技术分析将为系统需求的确认提供更为科学的支撑。

系统分解与功能分配

下面,我们要将SoS,即系统之系统的需求,也就是前面提的涉众需求,继续细化为对各个组成部分的需求,即都要使用什么样的系统来实现,每个系统完成哪些任务?即Physical Allocation 和 Functional Allocation。

以当前这个示例的基础,我们要回答的问题就变成:对于AirVehicle来说,从实物的角度看是由什么来组成(Physical Allocation),每个组成部分应该承担什么任务/实现什么需求(Functional Allocation)?

采用前面提到的需求确认的方法和手段,我们可以设计出最顶层的物理组成:

其中,Quadcopter的各个部分以及与功能的对应关系模型如下图所示,其中,经过前面的架构设计和需求确认相关的分析,我们已经能够细化出Quadcopter的需求(1),进一步,将这些需求映射到Quadcopter的物理组件上(2),这也对应着Functional Allocation的活动。

在进行Physical Allocation的时候,我们可以充分利用MATLAB提供的筛选功能,灵活的调整物理组件的实现形式。

下面就是基于构造型的筛选来构建Physical Allocation视图:

首先确认筛选条件

系统分解与功能分配

然后,由MATLAB自动化生成满足筛选条件的视图:

我们可以看到,Quadcopter从物理实现的角度,主要由Payload, Motors, IMU, Battery,OnboardProcessor(承载软件SW)组成。

Physical Allocation和Functional Allocation是一个持续交互的过程,需要持续不断的在不同的分配策略上做工程权衡,这种权衡有时能够直接根据专家判断得出结论,大多数情况下,需要我们不断的开展工程分析,利用工程分析来科学的指导设计。

系统验证

最后就是开展SoS Verification了,即需求的验证,也就是所实现的系统在多大程度上满足需求。

工程实践中的验证过程,往往也带有“确认”的属性,即在验证的过程中,进一步确认需求的完整性和一致性。

因为,虽然在理想的情况下,所有的需求应该在开发开展前进行确认,但实际的工程实践中,特别是当面对的是复杂和高度集成的系统时,直到待设计的系统进入到实际的运行环境,并开始运行和测试时,我们才能最终确认某些需求是不是合理、在工程上是不是可行。所以,对于复杂系统的工程实现,我们基本上采用阶段性确认的方式开展需求确认,即在整个系统研发生命周期内,持续的开展确认活动,尽可能在每一个研发阶段开展确认活动,尽早的发现那些还有待完善、不一致的需求条目,从而达到减少设计迭代的目标(迭代的产生,要么是因为需求无法实现,要么是因为设计考虑不周)。这样,测试或验证也会成为确认过程的一部分,这也是“持续的确认和测试”说法的由来。

以往我们经常在各个系统都已经实现,有物理样机了才能开始验证工作。现在,有了MATLAB and Simulink,我们可以采用仿真的方式,在很早期还没有实物或只有部分实物的时候就开始验证工作。我们可以对系统架构设计中的各个组成单元建立仿真模型,将整个待设计的系统使用可仿真模型进行表达,再进一步构建系统运行的外部环境模型,然后开展“验证”活动。

系统验证

至此,我们以一个非常简单的示例向大家简要展示怎样在MATLAB and Simulink下开展系统工程的各项活动。

2022 年发布

查看文章,了解相关功能

查看文章,了解相关行业